There is an animation challenge happening in my office a while back, I decided to take this opportunity to explore some of the stuff that I always wanted to.
Did this pixel art render piece during that time and learned a lot of stuff in blender.
The process is quite fun, and I watch couples of tutorial videos due to how fast blender has changed after the tutorial video is out.
Even thought this was an animation challenge, I did not put too much effort into the animation since my goal was to test out some features in blender and see how much I can do with it in the future.
At first, I was thinking to use a pixel art render addons to achieve the result but due to the requirements of the final render size, the addons doesn’t seems to produce the best results and was not showing the effects so well as a pixel art. But it is still a good addons if you only need to create some pixel art render for your project, I will link the addons at the end of the post.
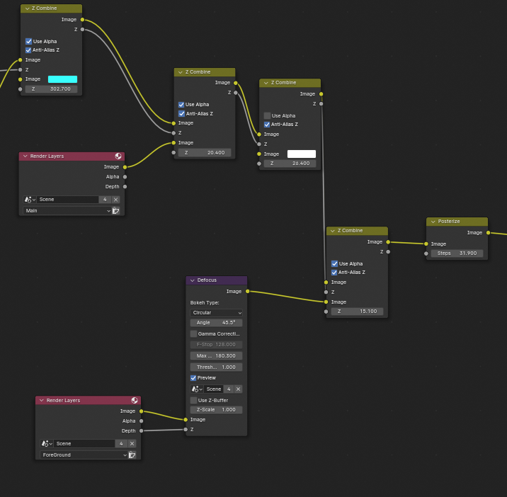
With that aside, I decided that I will need to go for another route which is compositing the render result with nodes in blender. The tutorial that I found was easy to follow and it doesn’t take me so much time to get the final result that I wanted.

I then decided to add some more stuff into it. I split the render into 3 parts, foreground, midground, and background, which gave me the freedom to add in some defocus in the foreground and background to create some depth into the shot.

With the defocus, the shot looks a lot better, but there is still something looking weird on the render, the background is a bit too “clear”, so I looked up on how to add in another fog layer in the background, turns out it just adding in a few more nodes will do the job.

And there you have it, below is the final result of the entire node tree that I used to create the shot.

Feel free to reach out to me if you have any questions on the process.
Below is some of the resources that I used during this period of time.
Rig:
Cartoon Knights: https://lucasdmok.gumroad.com/l/UsjRz
Franky: https://agora.community/content/franky-blender
Tutorials:
Pixel Art Render: https://youtu.be/X-22q-VdPfs?si=cgyglsXDgWA7ACXm
Dust FX: https://youtu.be/uwQnQ3tcDlc?si=Fe7acWWzPbv087jP
Sword Trail: https://youtu.be/zk8OCvYLeDk?si=Qt0ykNEKN_lC5iq9
Fog: https://youtu.be/D6a6eA1hE8s?si=sPWTfJ38faYbTG55
Pixel Art Addons: https://lucasroedel.gumroad.com/l/pixel_art